TorqueMaster System

Developed for advanced tightening tools (such as Atlas Copco Power Focus, Deprag AST), we can install advanced functionality TorqueMaster System even with server deployment in your factory. Customers who do not require the use of their own server can collect tightening data directly to our data center.
With the help of TorqueMaster System, we can provide remote monitoring and production support for the tightening processes of our customers.
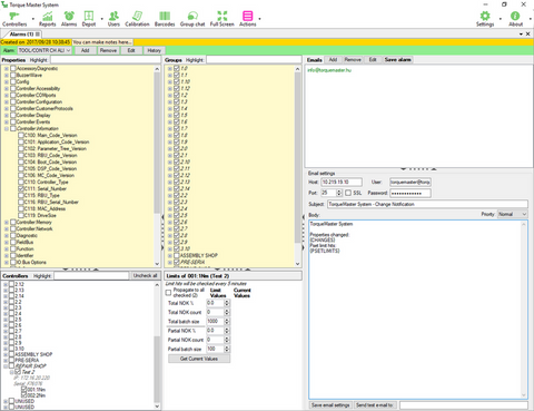
The main functions of the TorqueMaster System program are to ignite the screwing data from supervised tightening tools, to display reports, SPC analysis, change management and automatic email notification (eg replacement of a screwdriver on the production line), inventory registration, automatic email notification screwdriver modification or a certain amount of screw failure and load-dependent maintenance and calibration scheduling.
You can try the TorqueMaster System for free online by connecting to our demo server by downloading the TorqueMaster Desk application.
Contact us for a username and password for TorqueMaster Desk.With the help of TorqueMaster System, we can provide remote monitoring and production support for the tightening processes of our customers.
The main functions of the TorqueMaster System program are to ignite the screwing data from supervised tightening tools, to display reports, SPC analysis, change management and automatic email notification (eg replacement of a screwdriver on the production line), inventory registration, automatic email notification screwdriver modification or a certain amount of screw failure and load-dependent maintenance and calibration scheduling.
You can try the TorqueMaster System for free online by connecting to our demo server by downloading the TorqueMaster Desk application.




